词法环境指向环境记录
ECMA执行上下文关联的词法环境都是一个环境记录:
在最近的文档中以及不怎么强调词法环境的问题了,而是使用环境记录。

明确指出了LexicalEnvironment和VariableEnvironment这两个组件“始终是环境记录Environment Records”。这意味着执行上下文中这两个组件直接指向了环境记录,而不再通过其他结构(如词法环境)间接管理标识符的绑定。
全局执行上下文
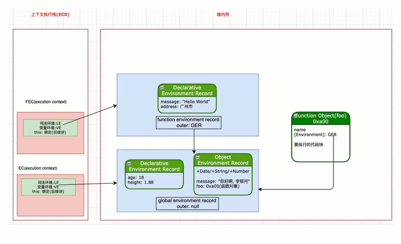
全局执行上下文关联的是一个全局环境记录(Global Environment Record):
原文提到,“A Global Environment Record is used to represent the outer most scope that is shared by all of the ECMAscript Script elements that are processed in a common realm.”
全局环境记录包含一个声明环境记录和一个对象环境记录:
原文中提到,“A Global Environment Record is logically a single record but it is specified as a composite encapsulateing an Object Environment Record and a Declarative Environment Record.”
这说明全局环境记录实际上是一个包含了声明环境记录(Declarative Evironment Record)和 对象环境(Object Evironment Record)的组合体。
全局环境记录的[[OuterEnv]]指向null:
全局环境记录是整个作用域链的最外层,因此他的[[OuterEnv]]应该是指向null的。

声明环境记录和对象环境记录访问顺序
那么在全局执行上下文中,执行过程中有提到Object Environment Record 和 Declarative Environment Record 谁先查找,比如我查找一个name变量的时候?

函数执行上下文
这段话说明,函数环境记录(Function Environment Record)是声明式环境记录(Declarative Environment Record)
这意味着在函数的执行过程中,只会有一个环境记录,这个环境记录就是声明式环境记录。
那么这个声明式环境记录(Declarative Environment Record)是如何区分函数中存放的var变量、let/const的呢?
CreateMutableBinding:用于创建var变量的可变绑定。
CreateImmutableBinding:用于创建let和const变量的不可变绑定。不可变绑定指的是一旦这个绑定(也就是这个名字到这个变量的关联)被创建后,他的绑定关系是不可变的
具体来说,一旦通过CreateImmutableBinding创建了绑定,你不能用同样的名字再次创建另一个绑定,且在初始化之前不能访问或修改这个绑定。
ES2025的内存图
var message = "你好啊,李银河"
function foo(){
let message = "Hello World"
let address = "广州市"
}
let age = 18
const height = 1.88
foo()
感谢大家观看
[...]回顾如何定义作用域链如何定义'作用域'?说明不同类型的作用域作用域链Scope Chain是JavaScript中的一个基本概念,它属于确定当前执行代码的上下文变量的查找和访问机制。在作用域的构建基于词法作用域的解构,即变量和函数的可见性由它们在源代码中的位置决定。在JavaScript中,每个执行上下文如函数执行上下文都绑有一个与之关联的作用域链。这个作用域就是一个包含多个环境记录Environ[...]
哈喽,你的SSL好像过期喽
@秋风于渭水 确实
[...]不同的浏览器存在兼容性问题的核心原因是不同的浏览器可能使用的是不同的浏览器内核。在现代化开发中,大多数的浏览器兼容性问题是可以通过工程化中的配置选项来解决的。1.比如browserslist可以配置目标的浏览器或者Node环境,然后在不同的工具中起作用,比如autoprefixer/babel/postess preset env等,在进行了正确的配置后,开发的Vue或者React项目在进行打包时[...]
[...]在BFC中,box会在垂直方向上一个挨着一个的排布垂直方向的间距由margin属性决定在同一个BFC中,相邻两个box之间的margin会折叠(collapse)在BFC中,每个元素的左边缘是紧挨着包含块的左边缘的然后我们再看一下官方文档中如何说明的?总结BFC是什么?W3C文档讲:在标准流中,我们所有的盒子,不管是块级盒子还是行内盒子,它们都属于某一个FC格式化上下文,块级盒子属于BFC`块级格[...]
[...]什么是FC呢这里我们给出W3C给出的文档,FC文档FC的全称是FormattingContext,元素在标准流里面都是属于一个FC的。那么什么又是IFC,BFC呢?IFC行内元素的布局都属于Inline Formatting,inline level box都是在IFC中布局的BFCBFC英文全称是Block Formatting Context,也就是block level box都是在BFC中[...]
这确实是一个盲点,这个还是很有必要的,处理不好会导致网页内的元素出现抖动问题。
[...]我们知道,当浏览器在执行到script标签的时候,首先会停止构建DOM树,然后下载Javascript文件并且执行,当JavaScript脚本执行完毕之后才会继续解析HTML标签构建DOM树。为什么Javascript程序会这样做呢?原因是我们的Javascript的作用就是操作DOM并且可以修改DOM。如果我们等到HTML执行完成之后再去执行JavaScript就会造成严重的回流和重绘,尤其是现[...]
[...]async属性和defer属性目标一样它也是为了不让js阻塞DOM树的构建。不过他们两个还是有区别的。async让js脚本的下载和执行是独立的。浏览器不会因为async属性的script脚本的执行而阻塞,这一点和defer属性类似。然而async属性比较任性,只要脚本被浏览器下载完成之后就会立即执行,不会等待在DOMContentLoaded之前执行。所以它不能保证是在DOMContentLoad[...]
我热爱 旅游专栏。令人惊艳了解路线。