当进入一个执行上下文时,执行上下文也会关联一个作用域链。
- 作用域链是一个对象列表,用于变量标识符的求值。
- 当进入一个执行上下文时,这个作用域链被创建,并且根据代码的类型,添加一系列的对象。
ECMA文档:每个执行上下文都与一个作用域链相关,作用域链是一个对象列表,这些对象在评估一个标识符时被搜索,当控制权进入一个执行上下文时,根据代码的类型,一个作用域链被创建并填充初始的对象集。
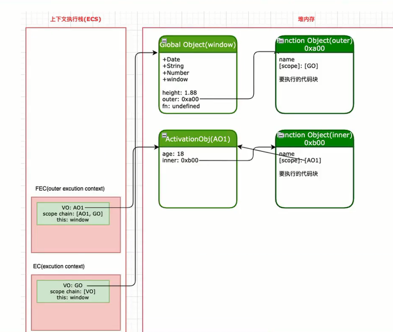
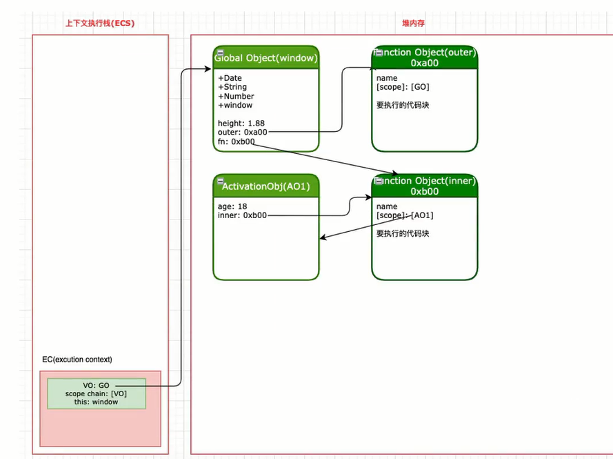
复杂代码的执行过程的内存图
我们来看下面一部分代码:
var height = 1.88
function other(){
var age = 18;
function inner(){
var name = "name";
debugger;
console.log(name,age,height);
}
return inner;
}
var fn = other();
fn();全局执行上下文内存图

执行到other函数

执行完other函数,并返回inner地址

执行inner函数(作用域链访问)

inner执行完后效果图

感谢大家观看!
@秋风于渭水 确实
[...]不同的浏览器存在兼容性问题的核心原因是不同的浏览器可能使用的是不同的浏览器内核。在现代化开发中,大多数的浏览器兼容性问题是可以通过工程化中的配置选项来解决的。1.比如browserslist可以配置目标的浏览器或者Node环境,然后在不同的工具中起作用,比如autoprefixer/babel/postess preset env等,在进行了正确的配置后,开发的Vue或者React项目在进行打包时[...]
[...]在BFC中,box会在垂直方向上一个挨着一个的排布垂直方向的间距由margin属性决定在同一个BFC中,相邻两个box之间的margin会折叠(collapse)在BFC中,每个元素的左边缘是紧挨着包含块的左边缘的然后我们再看一下官方文档中如何说明的?总结BFC是什么?W3C文档讲:在标准流中,我们所有的盒子,不管是块级盒子还是行内盒子,它们都属于某一个FC格式化上下文,块级盒子属于BFC`块级格[...]
[...]什么是FC呢这里我们给出W3C给出的文档,FC文档FC的全称是FormattingContext,元素在标准流里面都是属于一个FC的。那么什么又是IFC,BFC呢?IFC行内元素的布局都属于Inline Formatting,inline level box都是在IFC中布局的BFCBFC英文全称是Block Formatting Context,也就是block level box都是在BFC中[...]
这确实是一个盲点,这个还是很有必要的,处理不好会导致网页内的元素出现抖动问题。
[...]我们知道,当浏览器在执行到script标签的时候,首先会停止构建DOM树,然后下载Javascript文件并且执行,当JavaScript脚本执行完毕之后才会继续解析HTML标签构建DOM树。为什么Javascript程序会这样做呢?原因是我们的Javascript的作用就是操作DOM并且可以修改DOM。如果我们等到HTML执行完成之后再去执行JavaScript就会造成严重的回流和重绘,尤其是现[...]
[...]async属性和defer属性目标一样它也是为了不让js阻塞DOM树的构建。不过他们两个还是有区别的。async让js脚本的下载和执行是独立的。浏览器不会因为async属性的script脚本的执行而阻塞,这一点和defer属性类似。然而async属性比较任性,只要脚本被浏览器下载完成之后就会立即执行,不会等待在DOMContentLoaded之前执行。所以它不能保证是在DOMContentLoad[...]
我热爱 旅游专栏。令人惊艳了解路线。
欣赏你的照片, 我明白, 世界很美。感谢 旅行灵感。
读起来像小说。继续保持 带来的灵感。